Kompleksowy przewodnik po TOGAF ADM i ArchiMate z AI wspieraną architekturą przedsiębiorstwa w Visual Paradigm
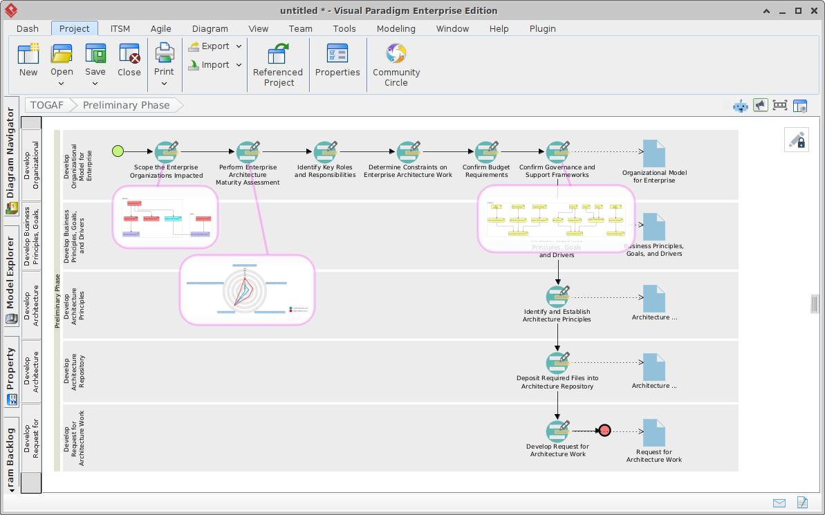
Wprowadzenie W dzisiejszych złożonych i szybko się zmieniających warunkach cyfrowych architektura przedsiębiorstwa (EA) odgrywa kluczową rolę w dopasowaniu strategii biznesowej do możliwości IT. Dwa podstawowe ramy, które umożliwiają organizacjom projektowanie,…
