Hướng dẫn toàn diện về TOGAF ADM và ArchiMate với Kiến trúc Doanh nghiệp được hỗ trợ bởi AI trong Visual Paradigm
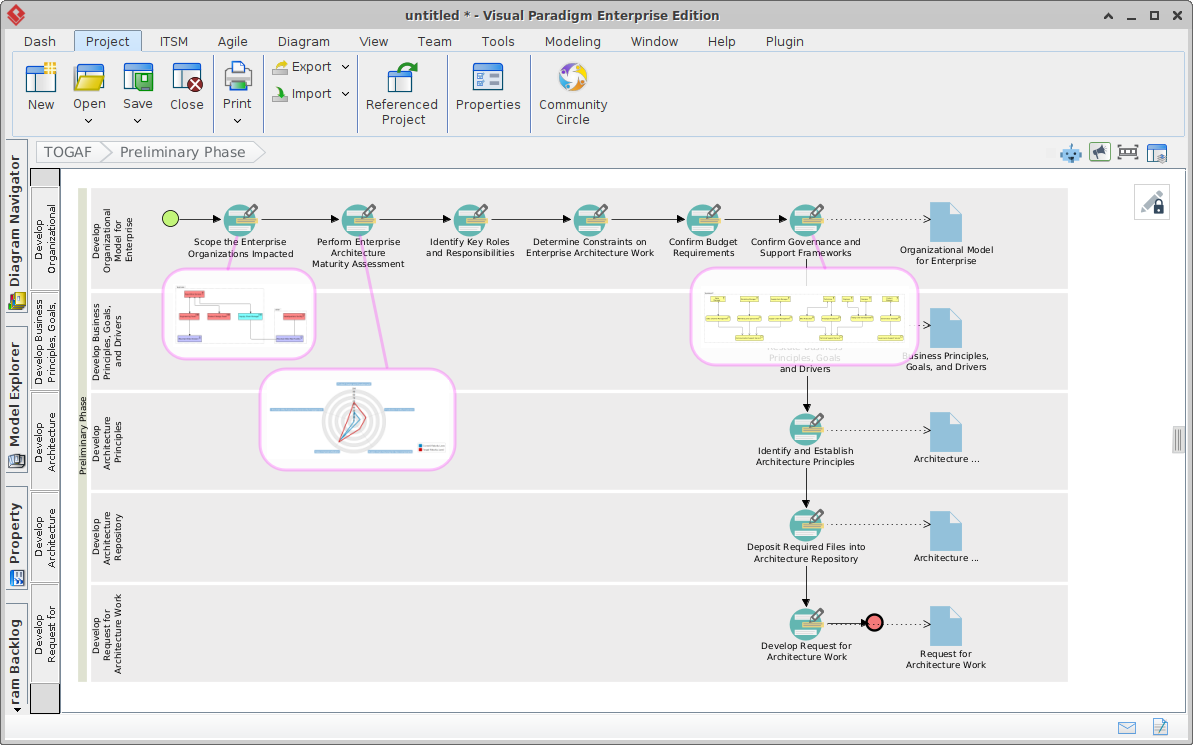
Giới thiệu Trong bối cảnh số hóa phức tạp và thay đổi nhanh chóng ngày nay, kiến trúc doanh nghiệp (EA) đóng vai trò then chốt trong việc liên kết…
